Ingia
  • Mikataba
  • Msaada

  • Badilisha mandhari

Translate not found: free trial for 14 days
Anza sasa, chagua mpango baadaye.

Translate not found: no credit card required no obligation no risk
Timu 3
69.90
Bure
kwa mwezi
  • 10 washiriki
  • 10 Translate not found: projects3
  • 10 Translate not found: gb Translate not found: per_team
  • Translate not found: roles_and_chats
  • Translate not found: ai-services
  • Translate not found: integra
Translate not found: free trial for 14 days
Anza sasa, chagua mpango baadaye.
Translate not found: no credit card required no obligation no risk
Timu 3
69.90
Bure
kwa mwezi
  • 10 washiriki
  • 10 Translate not found: projects3
  • 10 Translate not found: gb
  • Translate not found: roles_and_chats
  • Translate not found: ai-services
  • Translate not found: integra
Translate not found: ai_
CRM
Translate not found: services_for_business

Kazi kwa nguvu zote Translate not found: together

Translate not found: projects_people_knowledge_and_much_more_a_platform_that_makes_things_easier

Anza kuanza
Bidhaa

Translate not found: set_up_your_workspace nafasi ya kazi

Translate not found: from_workflow_tools_to_connections_and_beyond_theres_much_more_to_explore

Grafu za Gantt

Translate not found: the_gantt_chart_clearly_shows_the_project_plan

mabamba

Translate not found: interactive_online_whiteboard_for_teamwork_

Kanban

Translate not found: visualize_the_workflow

Orodha za vitu vya kufanya

Translate not found: all_tasks_are_in_front_of_your_eyes_add

Kalenda

Translate not found: projects_tasks_and_events_in_one_overview

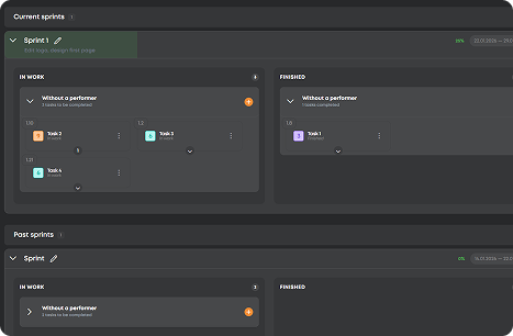
Translate not found: sprints

Translate not found: flexible_planning_without_progress_in_real_time

CRM

Translate not found: set_up_a_crm_structur

  • Panga kwa Usahihi Grafu za Gantt
    Translate not found: schedule_adjust_and_track_relations_to_ensure_that_projects_stay_on_time_
  • Panga Kazi mabamba
    Translate not found: structure_projects_monitor_progress_and_keep_everything_under_control
  • Translate not found: visualize_workflows Kanban
    Translate not found: flexible_boards_where_tasks_flow_priorities_stand_out_and_progress_stays_visible
  • Kamata Kila Kazi Orodha za kufanya
    Kutoka kwa vidokezo vya haraka hadi malengo makubwa, kila kazi inakuwa mahali pamoja na inakamilishwa.
  • Lenga kwenye Muda Kalenda
    Panga, kupanga, na kuratibu tarehe za mwisho na mikutano ili kuweka kila kitu sawa.
  • Translate not found: focus_on_tasks Translate not found: sprints
    Translate not found: keep_the_team_focused_more_r_speed
  • Translate not found: work_anywhere CRM
    Translate not found: one_space_to_post_projects_connect_with_talent_and_build_results_together
  • Panga kwa Usahihi

    Grafu za Gantt

    Translate not found: schedule_adjust_and_track_relations_to_ensure_that_projects_stay_on_time_
    Translate not found: learn_more
  • Panga Kazi

    mabamba

    Translate not found: structure_projects_monitor_progress_and_keep_everything_under_control
    Translate not found: learn_more
  • Translate not found: visualize_workflows

    Kanban

    Translate not found: flexible_boards_where_tasks_flow_priorities_stand_out_and_progress_stays_visible
    Translate not found: learn_more
  • Kamata Kila Kazi

    Orodha za vitu vya kufanya

    Kutoka kwa vidokezo vya haraka hadi malengo makubwa, kila kazi inakuwa mahali pamoja na inakamilishwa.
    Translate not found: learn_more
  • Lenga kwenye Muda

    Kalenda

    Panga, kupanga, na kuratibu tarehe za mwisho na mikutano ili kuweka kila kitu sawa.
    Translate not found: learn_more
  • Translate not found: focus_on_tasks

    Translate not found: sprints

    Translate not found: flexible_planning_without_progress_in_real_time
    Translate not found: learn_more
  • Translate not found: work_anywhere

    CRM

    Translate not found: one_space_to_post_projects_connect_with_talent_and_build_results_together
    Translate not found: learn_more

Translate not found: unite_projects_teams_and_talents_on_platform_built_for_successful_work_all_the_gears_of_your_projects_spinning_in_one_place_together

Jaribu sasa
  • Kanban
  • mabamba
  • Grafu za Gantt
  • Translate not found: sprints
  • Translate not found: documents
  • Meza
  • Kalenda
  • Ripoti
  • Translate not found: wikis
  • CRM
  • Translate not found: ai_
Manufaa

Translate not found: your_command_center_for_effective_work Translate not found: effective_work

Translate not found: workspace_full_of_smart_moves_turn_small_sparks_into_big_projects

Mhandisi wa mradi wa yote kwa pamoja

Translate not found: plan_track_and_adjust_projects_without_switching_apps_ensuring_smoother_workflows
Sajili sasa
Ufanisi

Translate not found: all_your_projects_under_one_roof

Kutoka kupanga hadi kuajiri
Anza bure
Translate not found: chat_share_files_and_coordinate_across_teams_keep_all_discussions_files_and_updates_in_one_place

Translate not found: hire_smart_work_smooth

Translate not found: instantly_find_and_assign_tasks_to_skilled_freelancers_ensuring_projects_move_forward_efficiently_while_maintaining_quality
Translate not found: plan1
Translate not found: track
Translate not found: deliver
Maswali Yaliyojulikana

Translate not found: got_questionsTuko pamoja nawe

Translate not found: our_mission_is_to_make_work_effortless_and_that_includes_guidance_for_closer_look_at_every_detail_check_out_our_full_faq_section_read_more_answers_
ZIO inatofautije na wengine?
Translate not found: zio_is_a_single_platform_combined_crm
Translate not found: who_is_zio_built_for__individuals_teams_or_companies
Translate not found: zio_is_designed_for_teams_and_entrepreneurs
ZIO inagharimu kiasi gani?
Translate not found: zio_offers_8_personalized_pricing_plans_for_different_types_of_teams_from_19__to_495___choose_your_perfect_fit_learn_more_about_it_in_tariffs___tab Translate not found: tariffs_
Naweza kutumia ZIO bure?
Bila shaka! Huna haja ya kununua chochote ikiwa huitaji kufanya kazi katika ZIO workspace na timu lakini ukifanya hivyo - jaribu mpango wetu wa bure kwanza kisha uhamasishwe wakati wowote kadri mahitaji yako yanavyokuwa.
Translate not found: how_do_for_business
Translate not found: just_create_crm_will_work
Ni chaguzi gani za malipo zinapatikana kwenye ZIO?
Translate not found: zio_offers_secure_online_payments_with_multiple_options_you_can_pay_in_usd_or_rub_depending_on_your_preferences_and_all_transactions_are_processed_safely_within_the_platform
Je! Ni salama kusimamia miradi na malipo kwenye ZIO?
Kwa hakika! ZIO inatumia hatua za usalama za viwango vya sekta kulinda data na shughuli zako, ili uweze kuzingatia kazi yako bila wasiwasi.